Command Palette
Search for a command to run...
Neta Lumina: A high-quality 2D-style Image Generation Model
1. Tutorial Introduction
Neta Lumina is a high-quality Anime-style image generation model released by Neta.art on July 26, 2025. Based on Lumina-Image-2.0, the open-source work by the Alpha-VLLM team at the Shanghai Artificial Intelligence Laboratory, Neta Lumina leverages massive amounts of high-quality Anime-style images and multilingual labeled data to empower the model with powerful requirements understanding and interpretation capabilities, making it ideal for use cases such as illustrations, posters, storyboards, and character design.
Key Features:
- Optimized for diverse creative scenarios, such as Furry, Chinese style, pets, etc.
- Supports a wide range of characters and styles, including popular and unpopular settings.
- Accurately understand natural language and have excellent ability to follow complex prompt words.
- Natively supports multiple languages, and Chinese, English and Japanese are recommended.
This tutorial uses a single RTX 4090 card as the resource and ComfyUI for demonstration.
This workflow tutorial uses the following model files:
- neta-lumina-v1.0.safetensors
- gemma_2_2b_fp16.safetensors
- ae.safetensors
2. Project Examples


3. Operation steps
3.1 After starting the container, click the API address to enter the Web interface

3.2 Function Demonstration
If "Bad Gateway" is displayed, it means the model is initializing. Since the model is large, please wait about 1-2 minutes and refresh the page.
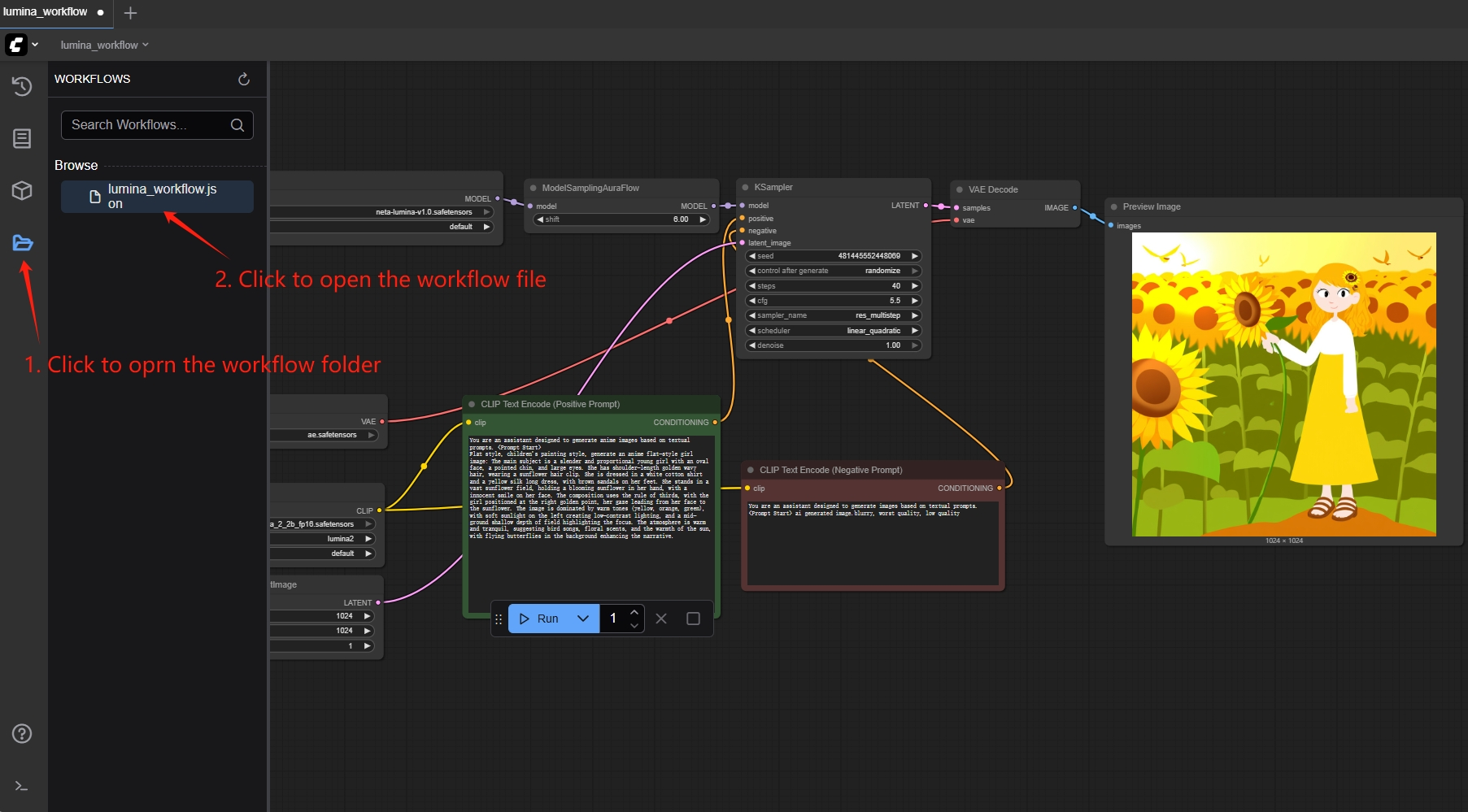
How to use
The first time you clone, you need to manually open the workflow in the folder and load it.

Enter the text description Prompt and Negative Prompt for the generated image, and fill in the number of inference steps.

4. Discussion
🖌️ If you see a high-quality project, please leave a message in the background to recommend it! In addition, we have also established a tutorial exchange group. Welcome friends to scan the QR code and remark [SD Tutorial] to join the group to discuss various technical issues and share application effects↓

Build AI with AI
From idea to launch — accelerate your AI development with free AI co-coding, out-of-the-box environment and best price of GPUs.