Command Palette
Search for a command to run...
Tutorial Included丨you Can Reduce Costs by up to 16 times. The ComfyUI Stable Cascade Tutorial Is Now Online and Can Be Deployed With One Click!

In February 2024, OpenAI was once again in the spotlight. Sora was born and sparked heated discussions. The craze for "Vincent Video" was further boosted by the 60-second demonstration video, which also caused many people to ignore its image generation capabilities.
What is more worth mentioning is that shortly before the release of Sora, Stability AI had already open-sourced the AI drawing tool Stable Cascade. This equally powerful tool has also been "stolen" by Sora to a certain extent.

According to the official introduction of Stability AI, Stable Cascade can reduce costs by 16 times compared to Stable Diffusion 1.5.In a performance evaluation comparison of different models, the proposed model outperforms or is equivalent to other models in terms of instant alignment and aesthetic quality.
As a new generation of literary graph model, Stable Cascade is built based on the Würstchen architecture and consists of three stages.

Stage A is a VAE model, and Stage B and Stage C are diffusion models. After the prompt word is input, the Stage C model will generate a 24*24 low-resolution latent image based on the text, input it into the Stage B model for enlargement, then input it into the Stage A model for further enlargement, and convert it into pixel space to finally generate an image.
This phased architecture makes Stable Cascade more flexible and efficient when generating images.On the one hand, using models of different sizes at each stage allows users to choose the appropriate model based on their hardware conditions, reducing hardware requirements. On the other hand, models at different stages can be trained or fine-tuned separately, allowing the models to better adapt to different tasks and needs.
In addition to Vincent's pictures,Stable Cascade also allows image transformation and image-to-image generation, which is very powerful. Currently, ComfyUI officially supports the use of Stable Cascade. By building a workflow, images can be generated in a moment. However, when users run ComfyUI Stable Cascade,It often takes a lot of time to drag and connect nodes, and when connection errors occur, it is difficult for non-technical personnel to make quick modifications and adjustments.
Recently, Xingkong, an independent researcher and popular up master on B station, released the "ComfyUI Stable Cascade Workflow Online Tutorial", which has been uploaded to the official website of Chao Neural Network.This tutorial helps you build the environment and also has a built-in Stable Cascade default document graph workflow, which helps you connect nodes directly, simplifies the usage process, and produces graphs in 2 seconds.
Super Neural Public Tutorial Address:
https://hyper.ai/tutorials/30620
The teaching video of B Station up master independent researcher-Xingkong is as follows:
According to the tutorial, the editor has successfully generated good-looking pictures in various styles. Come and try it!

Demo Run
- Log in to https://hyper.ai/, on the Tutorials page, select ComfyUI Stable Cascade Workflow Online Tutorial.

2. Click "Run this tutorial online". After the page jumps, click "Clone".


3. Click "Next: Select Hashrate" in the lower right corner.

4. After the jump, select "NVIDIA GeForce RTX 4090" and click "Next: Review". New users can register using the invitation link below to get 4 hours of RTX 4090 + 5 hours of CPU free computing time!
HyperAI exclusive invitation link (copy and open in browser to register):
https://openbayes.com/console/signup?r=Ada0322_QZy7

5. Click "Continue" and wait for resources to be allocated. The first clone takes about 2 minutes. When the status changes to "Running", click "Open Workspace".
If the issue persists for more than 5 minutes and remains in the "Allocating resources" state, try stopping and restarting the container. If restarting still does not resolve the issue, please contact the platform customer service on the official website.


6. After opening the workspace, create a new terminal session on the startup page and enter "./run.sh" in the command line.


7. Wait for a while, when the command line displays "To see the GUI go to: http://0.0.0.0:8080", copy the API address on the right to the browser address bar to access the ComfyUI interface.Please note that users must complete real-name authentication before using the API address access function.


Effect display
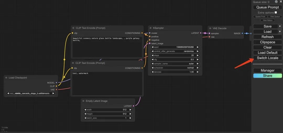
- After opening the ComfyUI interface, click "Switch Locale" to switch to Chinese mode, and then click "Load Default" to directly load the Wenshengtu workflow.


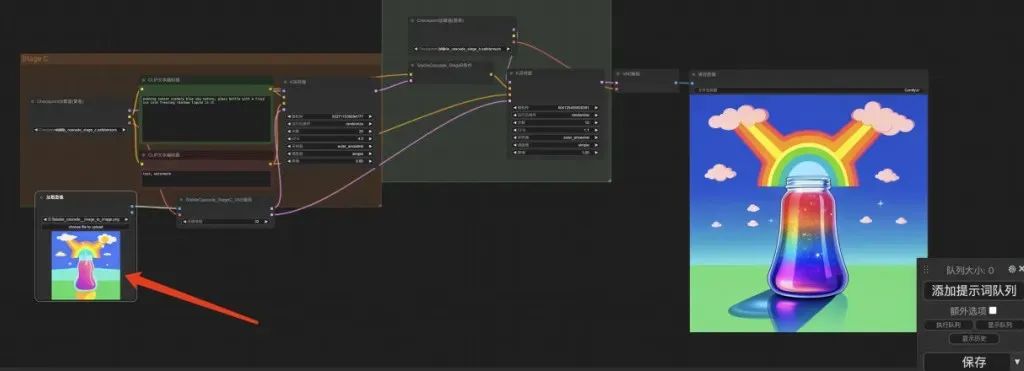
2. Enter the English prompt word in the CLIP text encoder and click "Add prompt word queue". It only takes 2 seconds to quickly generate the image.


3. If you want to load image generation, image variants, multi-image blending, and control network workflows, you can download more workflows from the ComfyUI Stable Cascade official page.
Other Stable Cascade workflow links:
https://comfyanonymous.github.io/ComfyUI_examples/stable_cascade
After clicking the above link, select the corresponding image on the page and right-click to save it. Then go back to the ComfyUI interface of the OpenBayes platform, drag the saved image into it, and you can load other workflows.


At present, HyperAI's official website has launched hundreds of selected machine learning related tutorials, which are organized into the form of Jupyter Notebook.
Click the link to search for related tutorials and datasets:
The above is all the content that I have shared this time. I hope this content is helpful to you. If you want to learn other interesting tutorials, please leave a message or send us a private message to tell us the project address. I will tailor a course for you and teach you how to play AI. (ps: The SUPIR-AI photo restoration project requested by a friend last time is already being arranged.)
References:
1.https://zhuanlan.zhihu.com/p/683276860
2.https://m.ithome.com/html/750418.htm
3.https://stability.ai/news/introducing-stable-cascade
4.https://www.aigc.cc/archives/sdsd.html
5.https://zhuanlan.zhihu.com/p/682460863
6.https://www.aihub.cn/tools/image/stablecascade/
7.https://zhuanlan.zhihu.com/p/683832139








